- Home
- Companies
- MTech Systems USA LLC, a Munters ...
- Software
- Live Protein Production Track and Trace ...
Live Protein Production Track and Trace Software
A one-of-a-kind comprehensive management solution covering every phase from genetics to finished product development. The production information modules of the MTech solution cover every phase from genetic development, parent breeding, nutrition and feeding, progeny growout, processing and all points in the full production supply chain. No activity related to production is excluded, creating the ultimate traceability solution.
Comprehensive Coverage.
The tracking starts with genetic breeding and finishes at the packaged product. The form-fit design of the solutions means all the terminology, practices, scenarios in the protein production industry are ready out-of-the- box.
With over 140 global leaders in live animal production and processing influencing the systems growth, there is no need for significant customizations. The options to localize calculations, reports and visualizations are built into the solution.
Eliminate the confusion and lack of actionable information typically found when using island systems or spreadsheets. No more duplicate entry or disconnected data sets, no more multiple versions of the truth.
Traceability starting from Day 1.
Receiving and Placing with full source information all the day old chicks, poults, sows or gilts on farm starts the animal production tracking.
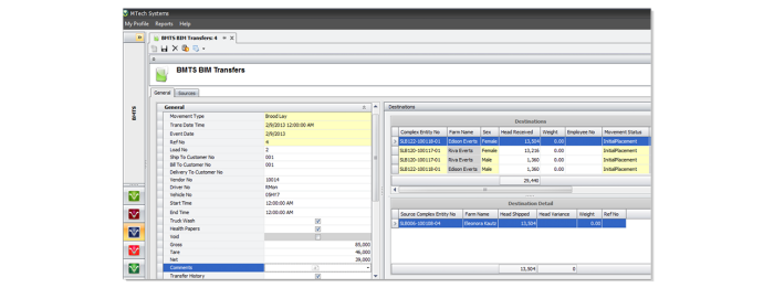
Follow Inventory wherever the products may go.
Following production products that leave the farm and arrive at hatcheries, nurseries and other handling facilities creates the dynamic link from farm to all company locations.
Tell the whole story.
Embed lab testing details and other animal health information right along with performance and cost.
Comprehensive Activity Records.
Capturing all farm deliveries of supporting bill-of-materials, supplies and medications ensures the traceability includes all consumed items in the production chain.
Follow Inventory wherever the products may go.
Following production products that leave the farm and arrive at hatcheries, nurseries and other handling facilities creates the dynamic link from farm to all company locations.

